没有vip可以听下载了的歌吗 (免费网易云音乐vip)

准备工作

  1. 电脑安装Chrome浏览器
  2. Chrome浏览器开发调试工具

开始*载下**音乐

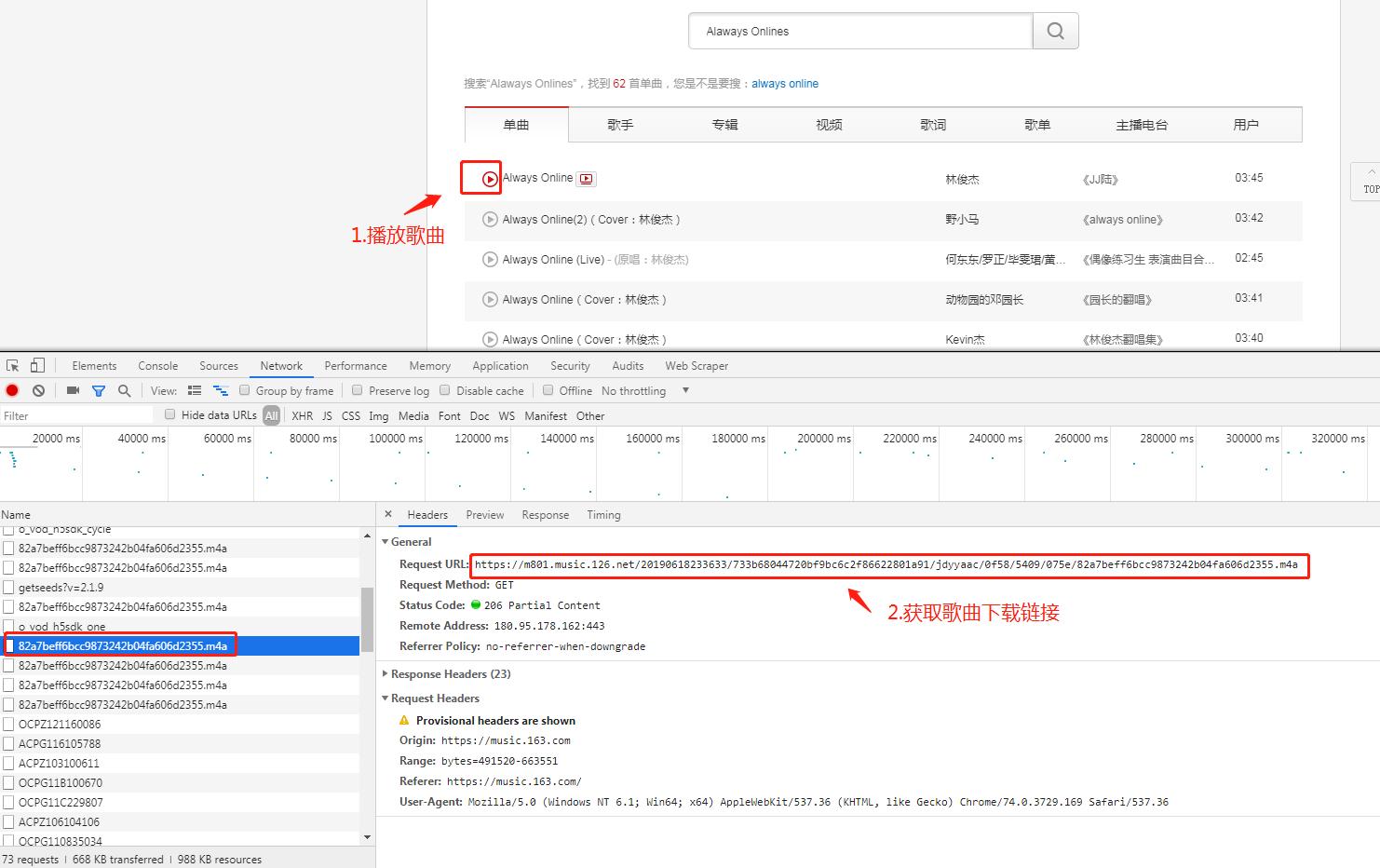
1.以*载下**林俊杰的Alaways Onlines为例

没有vip下载的vip音乐还能听吗,网易云音乐不用vip下载的歌曲

​ 这首歌提示需要会员购买会员才能*载下**

没有vip下载的vip音乐还能听吗,网易云音乐不用vip下载的歌曲

2.电脑登录网页版网易云音乐

没有vip下载的vip音乐还能听吗,网易云音乐不用vip下载的歌曲

3.搜索歌曲

搜索歌曲俊杰的Alaways Onlines,并打开Chrome浏览器调试工具

没有vip下载的vip音乐还能听吗,网易云音乐不用vip下载的歌曲

4.查找歌曲请求链接

点击歌曲*放播**按钮,默认会加载前7次,这个好像是个bug耶!

没有vip下载的vip音乐还能听吗,网易云音乐不用vip下载的歌曲

5.*载下**歌曲

复制上面的歌曲链接,在浏览器打开一个空白页签,在地址栏输入链接即可。

没有vip下载的vip音乐还能听吗,网易云音乐不用vip下载的歌曲

没有vip下载的vip音乐还能听吗,网易云音乐不用vip下载的歌曲

结语

今天的灵感来自一位看到一位朋友抓取酷狗音乐的博客,我就类比尝试了一下网易云免费*载下**歌曲,竟然能*载下**歌曲。今天就把这个小妙招分享给大家,以此类推我们是不是可以获取其他音频网站的资源了,喜马拉雅,得到,qq音乐等等。再延伸一些是不是可以抓取视频网站呢?有兴趣的朋友我们一起来讨论嚒!

我的公众号:不安分的猿人,每天分享日常黑科技。猿人和他的小伙伴在呼唤你的到来!